Das FlowFact Wiedervorlagesystem ist ein hoch effizientes Organisationsinstrument, mit dem Sie alle unerledigten Vorgänge auf einfache Weise in den Griff bekommen. Wo andere Terminplaner versagen, stellt FlowFact ausgeklügelte Funktionen bereit. FlowFact zeigt alle noch nicht erledigten Termine in übersichtlicher Weise an.
Die Wiedervorlage dient der Organisation Ihres Tagesablaufes.
Dort werden Ihre aktuell zu erledigenden Aktivitäten (z. B. E-Mails, Termine, Telefonate etc.) zentral aufgelistet.
So gehen Sie vor:
Sie haben mit einer Firma telefoniert. Leider ist der zuständige Ansprechpartner erst morgen oder nächste Woche wieder im Büro. Sie sollen nächste Woche um 13 Uhr wieder anrufen.
- Schritt:
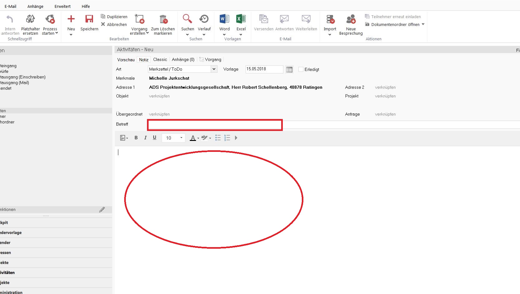
Sie klicken links oben in der Ecke auf „Neue Aktivität“ und auf „Merkzettel / ToDo“

Es öffnet sich ein neues Fenster.

Nun können Sie in das Feld „Betreff“ Ihre Notizen aufschreiben. Falls mehr Platz benötigt wird, können Sie im unteren Feld weitere Notizen aufschreiben.
Sie möchten nun daran erinnert werden, dass Sie nächste Woche die Firma um 13 Uhr nochmal anrufen möchten.
Dafür klicken Sie auf das Kalendarsymbol.

Es öffnet sich ein kleines Fenster:

Um nächste Woche daran erinnert zu werden, müssen Sie den gewünschten Tag und die gewünschte Uhrzeit auswählen. Haben Sie Ihre Daten ausgewählt klicken Sie auf „OK“.

Nun klicken Sie auf
und Sie werden nächste Woche um 13 Uhr daran erinnert.
Ist der Tag gekommen, gehen Sie auf
. Es öffnet sich ein Fesnter:

Wenn Sie Ihr Telefonat geführt haben und Ihre Wiedervorlage sozusagen erledigt ist, klicken Sie links neben der Wiedervorlage auf das Kästchen und es erscheint ein Häckchen.

Die Wiedervorlage verschwindet erst dann, wenn Sie auf das Feld „Wiedervorlage aktualisieren“ klicken.

WICHTIG: Beim öffnen der Wiedervorlage, klicken Sie jedesmal auf „Wiedervorlage aktualisieren“! Tun Sie das nicht, erscheinen die aktuellen Wiedervorlagen nicht und Sie werden nicht daran erinnert.